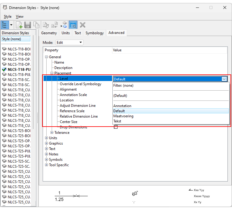
Het kan handig zijn als alle getekende maatvoering automatisch op een bepaalde laag geplaatst wordt, dan hoef je zelf niet meer op te letten wat de actieve laag is als je een maatvoering plaatst:
Kies een laag waar je de maatvoering op wil hebben. Als je de laag tussen haakjes kiest dan wordt de maatvoering op de actieve laag gezet.
